Web Workstation
Visual interface for exploring, analyzing, and managing your knowledge graph. Access at http://localhost:3000 after deployment.
Explorers
Interactive visualizations for discovering patterns and relationships.
2D Force Graph

Force-directed layout showing concepts as nodes and relationships as edges.
What you can do: - See which concepts naturally cluster together - Identify hub concepts with many connections - Drag nodes to rearrange the layout - Click a concept to focus on its neighborhood - Filter by relationship type or ontology - Color-code by grounding strength
Best for: Initial exploration, discovering unexpected connections, understanding relationship density.
3D Force Graph
Immersive three-dimensional version with spatial depth.
What you can do: - Rotate, pan, and zoom through your knowledge space - See clusters that overlap in 2D but separate in 3D - Present impressive visualizations to stakeholders
Best for: Large graphs (1000+ concepts), presentations, finding higher-order structures.
Document Explorer

Radial tree centered on a source document.
What you can do: - See exactly what concepts were extracted from a document - Trace how extracted knowledge connects to other concepts - Validate extraction quality - Follow citation trails back to sources
Best for: Source verification, understanding extraction results, audit trails.
Polarity Explorer

Project concepts onto a semantic spectrum between two poles.
What you can do: - Define opposing poles (e.g., "Modern" ↔ "Traditional") - See where each concept falls on the spectrum - Discover which concepts balance opposing viewpoints - Check if position correlates with grounding strength
Best for: Understanding conceptual dimensions, classification without predefined categories, finding outliers.
Embedding Landscape

3D visualization of all concept embeddings using t-SNE or UMAP with automatic DBSCAN cluster detection.
What you can do: - See the overall shape of your semantic space - View auto-detected clusters with TF-IDF-derived names - Toggle cluster visibility to focus on specific regions - Switch color palettes (Bold, Warm→Cool, Earth) and sort by name, count, or color - Right-click any concept for details and to examine in force graph - Plan analysis based on what you see
Best for: Discovering semantic dimensions, identifying topic clusters, validating embeddings, global overview before detailed exploration.
Edge Explorer

System-wide analysis of relationship types.
What you can do: - See which relationship types are heavily used - Find dormant vocabulary (defined but rarely used) - Monitor vocabulary health as you ingest documents - Identify consolidation opportunities
Best for: System health monitoring, vocabulary maintenance, understanding relationship patterns.
Vocabulary Analysis
Query-specific breakdown of relationships.
What you can do: - Analyze relationship types within a specific neighborhood - Compare subgraph vocabulary to system-wide distribution - Understand why certain concepts cluster together
Best for: Deep-diving into specific areas, validating relationship classification.
Tools
Functional workspaces for specific tasks.
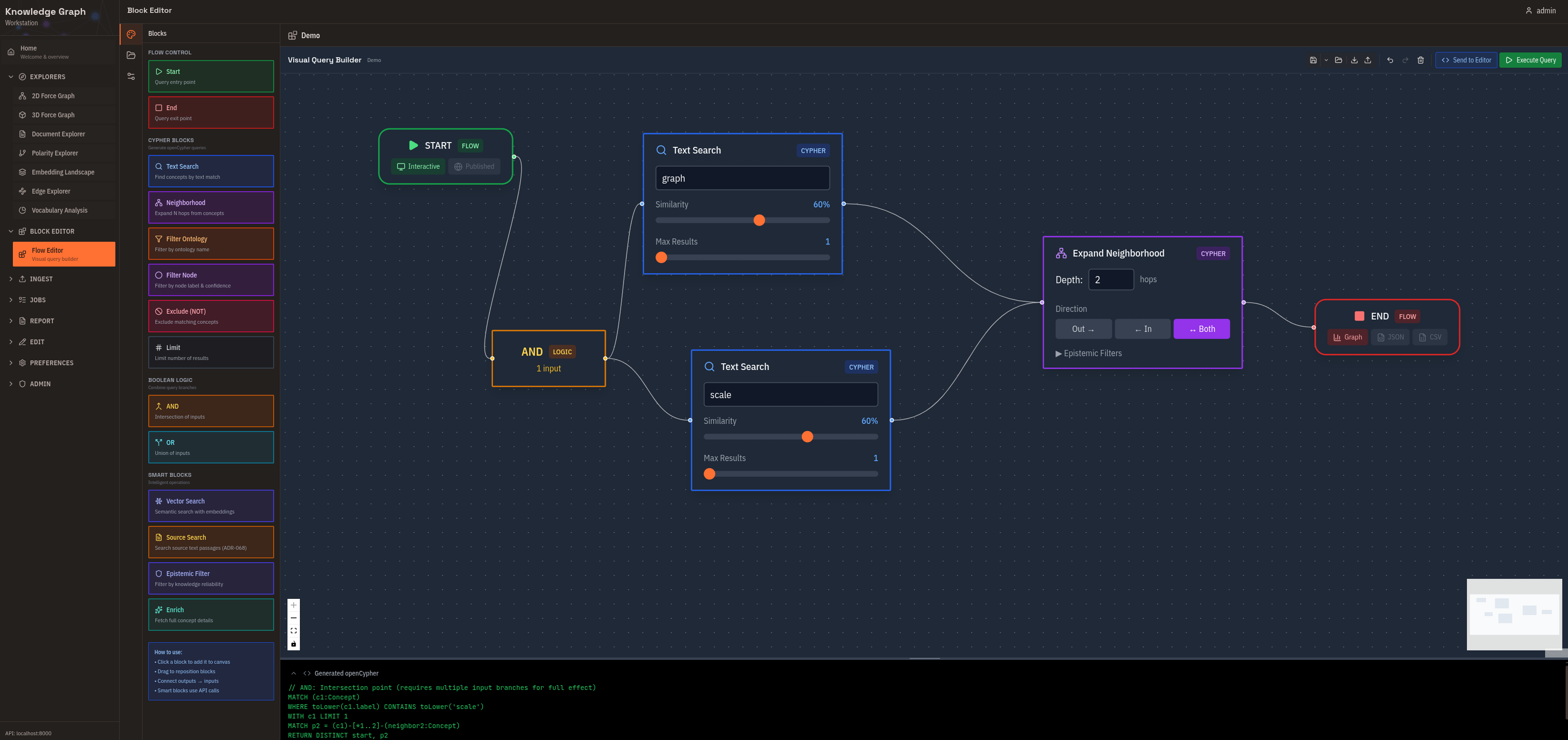
Flow Editor

Visual query builder for complex graph traversals.
What you can do: - Build queries by dragging and connecting blocks - See compiled Cypher alongside your visual design - Save and reuse query templates - Preview results as you build
Best for: Complex queries without writing code, learning openCypher, building reusable analysis templates.
Upload Content

Drag-and-drop document ingestion.
What you can do: - Drop files onto ontology zones - See cost estimates before processing - Create new ontologies on the fly - Batch submit multiple documents
Supported formats: Text, Markdown, PDF, DOCX, PNG, JPG, WEBP
Best for: Building knowledge graphs from document sets, controlled ingestion with cost visibility.
Job Queue

Monitor and manage extraction jobs.
What you can do: - See job status (pending, processing, completed, failed) - Approve or cancel jobs before processing - View cost estimates and actual costs - Clean up old jobs in bulk
Best for: Workflow control, cost management, debugging failed extractions.
Data Export
Tabular views and export functionality.
What you can do: - View explorer results as sortable tables - Export to CSV or JSON - Track changes between analyses (delta indicators) - Copy data to clipboard
Best for: Analysis reports, data science workflows, sharing with non-technical stakeholders.
Graph Editor

Manual creation and editing of concepts and edges.
What you can do: - Create concepts without running extraction - Add relationships between existing concepts - Fix extraction errors - Remove duplicates
Best for: Expert curation, correcting LLM mistakes, adding domain knowledge.
Administration

User and system management.
What you can do: - Manage users and roles (admin only) - Create and revoke OAuth clients - Monitor system health - View job queue statistics
Best for: Multi-user deployments, API key management, system monitoring.
Common Workflows
Explore an Unfamiliar Ontology
- Start at Embedding Landscape — see overall structure
- Switch to 2D Force Graph — drill into neighborhoods
- Use Polarity Explorer — find semantic dimensions
- Export to Data Export — document findings
Validate Extracted Knowledge
- Check Job Queue — verify extraction completed
- Open Document Explorer — see what was extracted
- Review in 2D Force Graph — spot-check relationships
- Fix errors in Graph Editor